Key Catcher is a free application which you can use in order to monitor key strokes and even mouse clicks. This type of application can come in handy for several different reasons, mainly for security purposes, if you are trying to discover if someone is using your computer without your knowledge. Key Catcher will work in the background, with only the system tray icon being there to tip off the intruder that it’s being monitored.
There’s no interface for Key Catcher, after you install it, it will automatically start working in the system tray, and from there you can control this free keylogger application. On the left side of the screenshot above you can see a log file opened, and that there are some key strokes logged already. The only menu that you will get will be the one that you get after right clicking the system tray icon, it can be seen on the image above. Keylogging and mouse logging can come in handy in several different situations, here are some.
Similar software: Spyrix Keylogger, kidLogger, 5 Best Free Keyloggers.
Monitor employee activity with Key Catcher
These days there are tons of distractions creeping behind every corner, from video sites, social networks, game sites and even news sites which can distract workers from doing their jobs.
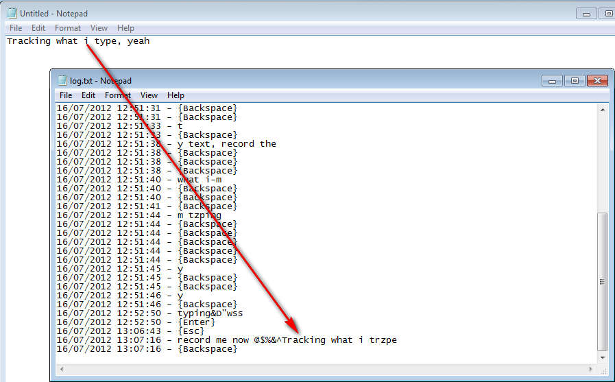
By installing a keylogger like Key Catcher, you can keep better track of what exactly it is that your workers are doing on their computers while they are on the company hour. You’re lucky if the nature of your work doesn’t require for your workers to have internet access, because then chances are lower for them to wonder off. Image above shows how what’s typed in a text editor for example is tracked in the log files of Key Catcher. If for example someone who works for you decides to open up YouTube, Facebook or any other site like that, you will know about it, because what’s being typed will not be business related.
Detect unauthorized computer use with Key Catcher
Imagine another situation where you are sharing the apartment or a house with several other people. You start suspecting that someone is using your computer without your permission, but you can’t prove it, by installing Key Catcher you just might get the evidence that you’re looking for.
As you can see from the image above, Key Catcher also comes with mouse tracking capabilities. They can be turned on additionally, right click on the system tray icon and mark the Mouse Trap option if you want to track mouse clicks.
By using the Key Catcher you can find out if someone has been using your computer when you’ve been away easily. Just leave it running in the background and then later when you come back, open up the Key Catcher log by clicking on the system tray icon, and selecting Log, and simply check to see if something was recorded during the time that you have been away. If you see something logged, then you’ll know something’s up. Key Catcher is free, if you’re looking for a simple keylogger, then Key Catcher is for you.
