File Master is a free document viewer which you can use in order to easily open and view various different types of files. This smart document viewer basically let’s you view different type of files, whose data can then be presented as tables in databases and it can be edited or the entire file can be exported to other types of files, in other words it’s possible to convert documents from one file type to another.
Pretty much all of the common document formats are supported by File Master and it’s not only useful when it comes to conversion of various different data files, you can also run SQL queries when you have a file document opened, to find the information that you’re looking for more easily.
Interface of this free document viewer will be empty when you open it for the first time. This is normal because files are not opened, so the main work area on the right doesn’t have any data to show. One of the trademarks of File Master is that it offers a new way to view data stored in your files, it allows you to visualize data similar to how it can be seen in databases, with the help of tables. If you are using Google Chrome as your default browser, then you may try some document viewer extensions for Chrome.
Key Features of this Free Document Viewer Application:
- SQL data queries for searching important info supported.
- Viewing and editing of files tables with the table manager.
- Edit data stored within the tables, you may add, edit or delete records.
- Export to – XML, CSV, HTML, Access, Excel, OpenOffice, PDF, PNG, etc.
- Data visualizing to have better understanding of your data.
- Open ResX, Text, CSV, Pradox, Lotus, HTML, AutoCAD, dBase, FoxPro, and more.
Total of 15 different document types can be opened with the help of File Master and you can start using this free document viewer by opening up the files that you would like to view, large selection of available formats for opening files should make things easier.
How to Open and View Documents With File Master:
Opening documents is easy, just click on the Open File button in the top left corner or File >> Open File, and from there locate the file that you would like to open. You’ll probably have to change the format to the file that you are trying to open, because there’s no All formats option.
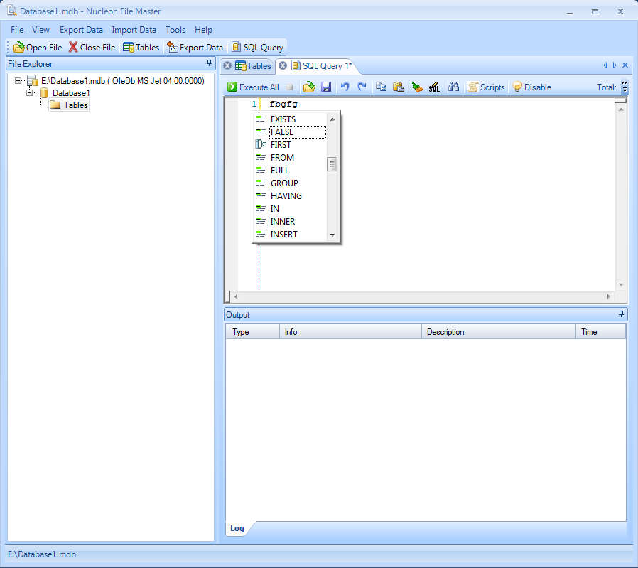
File should load and you should be seeing it opening in the work area on the right. Pick between either the Table view or the Data view which should help you see your data in a new light. Moving on, if you want to run an SQL Query, you can do that by clicking on SQL Query button a new tab is gonna open where you can start typing SQL commands in order to find what you’re looking for more easily.
As you type the commands, auto-completion should help you out by offering command suggestions, which is very useful for all those without good knowledge or memory. Android users may try some free document viewer app for Android.
Conclusion
File Master is a great way to open and view large amounts of files and documents in a completely , as if you were reading databases. Download and try FileMaster for free.


