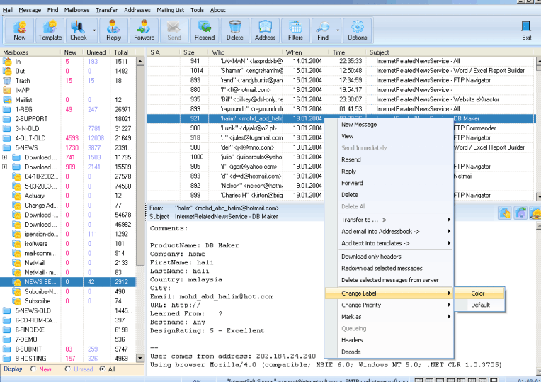
Free Mail Commander is a completely free email client. It is completely very small in size. In fact, it can be run from a USB drive as well. On top of that, it uses very less system resources. Still, it is feature packed, and comes with most of the features that its biggest couterparts (such as Mozilla Thunderbird, and Windows Live Mail) provide. This makes Free Mail Commander the ideal free email client for netbooks. It uses very less hard disk space, and RAM, and would work well within the resource constraints that netbooks have.
As I mentioned earlier, Free Mail Commander is very small in size, but does not lags behind in features.
Here are some of the features of Free Mail Commander:
- Supports SMTP, POP3, IMAP4.
- Supports Gmail.
- Powerful message editor to create HTML messages with embedded images.
- Completely portable in nature. Can be run from a USB drive.
- You can set relative custom folders for attachments, email databases.
- Built-in spell checker.
- You can configure multiple mail accounts.
- Powerful message filtering and sorting.
Free Mail Commander is small, yet powerful. This would be ideal free email client for netbooks. If you are looking for an antivirus for betbooks, you can try Panda Cloud Antivirus.
