When I started programming C and C++ were the first languages that I learnt. These languages are extremely powerful. The IDE that I used at that time was very basic, and it was like coding in a notepad without any support from editor itself. Today I got an email about this free IDE for C++ from a member of the development team. I checked out it, and I am quite impressed with this.
Code Blocks is a Free and Open Source IDE for C++ coding. It is really terrific in its functionality, and makes the coding process a lot simpler, and faster. Code Blocks works on Windows, Mac, and Linux.
Here are the aspects that I loved in Code Blocks:
Very Good Debugging Capabilities
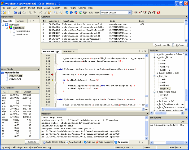
Code Blocks makes it very easy to debug your C++ code. You can put breakpoints through out the code, and define custom watches. You can even put conditions on breakpoints, so that execution is paused only if a condition is true. Some of the other Debugging Features:
- Data breakpoints (read, write and read/write)
- Breakpoint ignore counts (break only after certain number of hits)
- Display local function symbols and arguments
- Call stack
- Disassembly
- Custom memory dump
- Switch between threads
- View CPU registers
Fully Extensible by Plugins:
Code Blocks is made in such a way that the functionality can easily be extended by plugins. Even some of the core functionalities of Code Blocks is provided through plugins. Many core plugins are installed by default (like Debugger, Compiler). There are many 3rd party plugins also available that can further improve the coding experience. I browsed through the plugins list, and found some pretty interesting ones:
- Auto Versioning: Keep track of project versions.
- Code Snippets: Manage small pieces of code.
- Help Plugin: Integrates 3rd party help files.
Very good Interface:
- Syntax Highlighting
- Code Completion
- Tabbed Interface
- Class Browser.
If you are a C++ developer, try out this free tool for C++ Development. It will cut your coding time, as well as improve the coding experience. Love it!

